어제 배운 것 복습
1. 운영체제 기초기술 활용 이론
2. 버추얼박스 설치, 리눅스 명령어 실행, 클라우드 가입(파스타, 헤로쿠)
jdk 설치완료 후, cmd 실행 화면 캡쳐(과제)
1. java -version : 자바 버전 확인
2. javac : 자바 컴파일러 = 번역기, 영문 java 코드를 클래스 코드로 번역해준다.
<데이터베이스 기초 활용하기>
DBMS(DataBase Management System) : 데이터 추가, 변경, 검색, 삭제 및 백업, 복구 등을 수행하는 소프트웨어
현업에서 가장 많이 사용하는 DBMS = RDBMS (관계형DB)
* 관계형 : 자료(테이블) 사이에 부모-자식
ex) 게시판(부모) <- 댓글(자식) , 1개의 개시글 > 댓글 1,2,3,4...
만약 게시물-댓글 관계가 없다고 하면, 댓글이 어떤 게시물에 대한 댓글인지 모르게 된다. 따라서 "관계" 필요
개발하기 전에 데이터베이스를 선택한다.
: Oracle, MySQL, Maria, mongo 등
실습에서 사용할 DB ) Maria , Oracle
mongo는 IoT에서 주로 사용, 문자와 숫자 구분 없음
<실습>
1. wamp 설치, 포트 변경, 암호설정
2. MySQL Workbench 설치
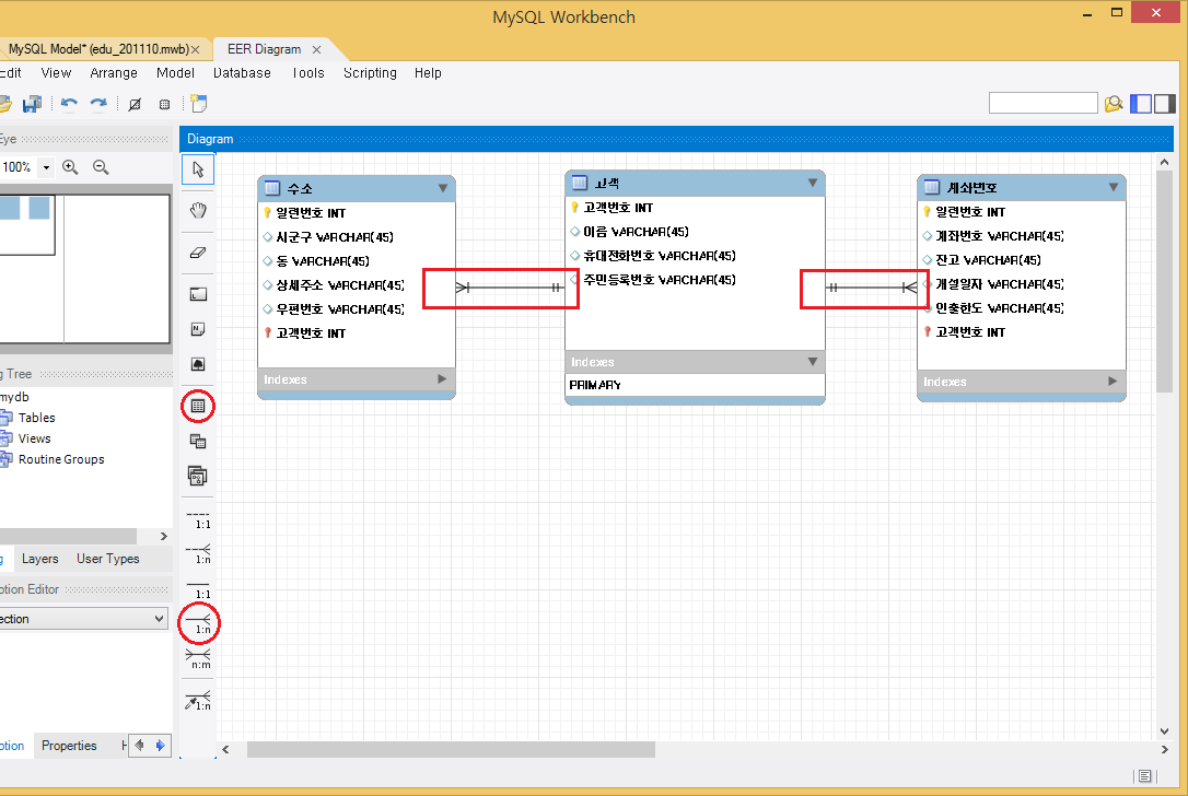
3. ERD 작성
wamp 설치, version 3.2.3 -> 기본 DB : MariaDB
(version 3.1X -> 기본 DB : MySQL)
wamp : Windows Apache 서버 MySQL 서버 Php서버
sourceforge.net/projects/wampserver/
WampServer
Download WampServer for free. A Windows Web development environment for Apache, MySQL, PHP databases. WampServer is a Web development platform on Windows that allows you to create dynamic Web applications with Apache2, PHP, MySQL and MariaDB. WampServer au
sourceforge.net
wamp 실행 후 포트 변경
* 포트 : 서비스 위치
- 웹서비스 : http://localhost:80포트
- Mysql DB 서비스 : http://localhost:3306포트
- Tomcat(자바스프링서비스) : http://localhost:8080포트
- Oracle DB 서비스 : http://localhost:9000포트
기본적으로 MySQL이 3306포트로 설정되어 있는데 우리는 MySQL을 사용하지 않고 MariaDB를 사용할 것이기 때문에 MariaDB의 포트를 3306으로 변경해준다.
<방법>
1. MySQL 서비스 중지 -> 서비스 remove
2. wamp 우클릭 -> tools -> (MySQL) Use a port other than 3306 -> 3308로 변경
3. wamp 우클릭 -> tools -> (MariaDB) Use a port other than 3307 -> 3306로 변경


MariaDB 데이터베이스관리자 root 암호지정 ( 웹프로그램 개발시 필수 )
- phpMyAdmin 웹프로그램에서 암호없이 로그인 - > 로그인 후 상단 메뉴중 사용자 계정 클릭 - > 제일아래 root 계정 localhost 권한수정 버튼 클릭 - > 권한수정 화면 상단 [암호변경] 버튼클릭 - > 마지막으로 암호 옵션에서 암호 입력처리
MySQL Workbench 설치, version 6.3 SE
설치 후,
MariaDB 한글 입출력 가능하게 처리 ( 웹프로그램 개발시 필수 )
- UTF-8 : 유니코드 타입 폰트 약자 ( Unicode Type Font ), 다국어(한국어, 일본어, 베트남어 등)
- wamp 서비스 모두 중지 -> MariaDB에서 my.ini 수정 -> wamp서비스 모두 재실행
Workbench에 접속해 새로운 커넥션을 만든다. (이름은 localhost) -> 더블클릭하여 접속 (암호는 phpMyAdmin에서 설정한 암호) -> creat a new schema -> Name : edu , Collation : utf8-utf8_general_ci



다시 홈으로 돌아가 새로운 Model을 만든다.
models +버튼 -> Add Diagram -> 저장 ( C드라이브 -> ERD 폴더 생성 후 저장 )


Workbench에서 ERD 작성하기

※ 한글이 깨지는 경우에는, Edit -> Preferences -> Appearance -> Korean
늦잠을 자버렸다. 급히 줌에 접속해 큐알 코드를 찍었지만 시간은 9시 11분,, 지각처리가 되었다.
개근상장을 받고 싶었는데,^^ 나의 나약한 의지로는 불가능했나보다!
오늘 수업 마지막 교시에 workbench가 접속이 안돼서 잠시 흐름을 놓쳤다.
원인은 암호를 잘못 입력하여 접속이 안 된 것이었다.
마치 다 따라가고 있는 척 했지만 식은땀이 나고,, 조마조마했다,,ㅎ,,
암호가 잘못되었다는 것을 알아채고 다시 입력하여 정상적으로 접속하였고 노트에 적어둔 것을 기반으로 따라했고 진도는 따라잡았다! 정말 다행이다.
같이 수업듣는 사람들은 진도를 놓치면 바로바로 이야기하던데 나는 왜 그게 안되는지 ㅠㅠ